03.虚拟DOM与真实DOM的实况对比
在编写代码前我们先了解两个概念:虚拟DOM和JSX,本小节介绍虚拟DOM,下一小节介绍JSX。
那什么是虚拟DOM呢?我们从字面上可以看出虚拟DOM和DOM是息息相关的。因此要理解虚拟DOM,还得先搞清楚DOM是什么才行。所以我们本小节先探索DOM是什么,再探索虚拟DOM是什么。
概念:DOM
我们从两个方面来探索:
- DOM是什么
- DOM有什么用
DOM是什么
什么是DOM呢?在MDN官方文档,关于什么是DOM有这样的解释:
The Document Object Model (DOM) is a programming interface for web documents. 原文链接
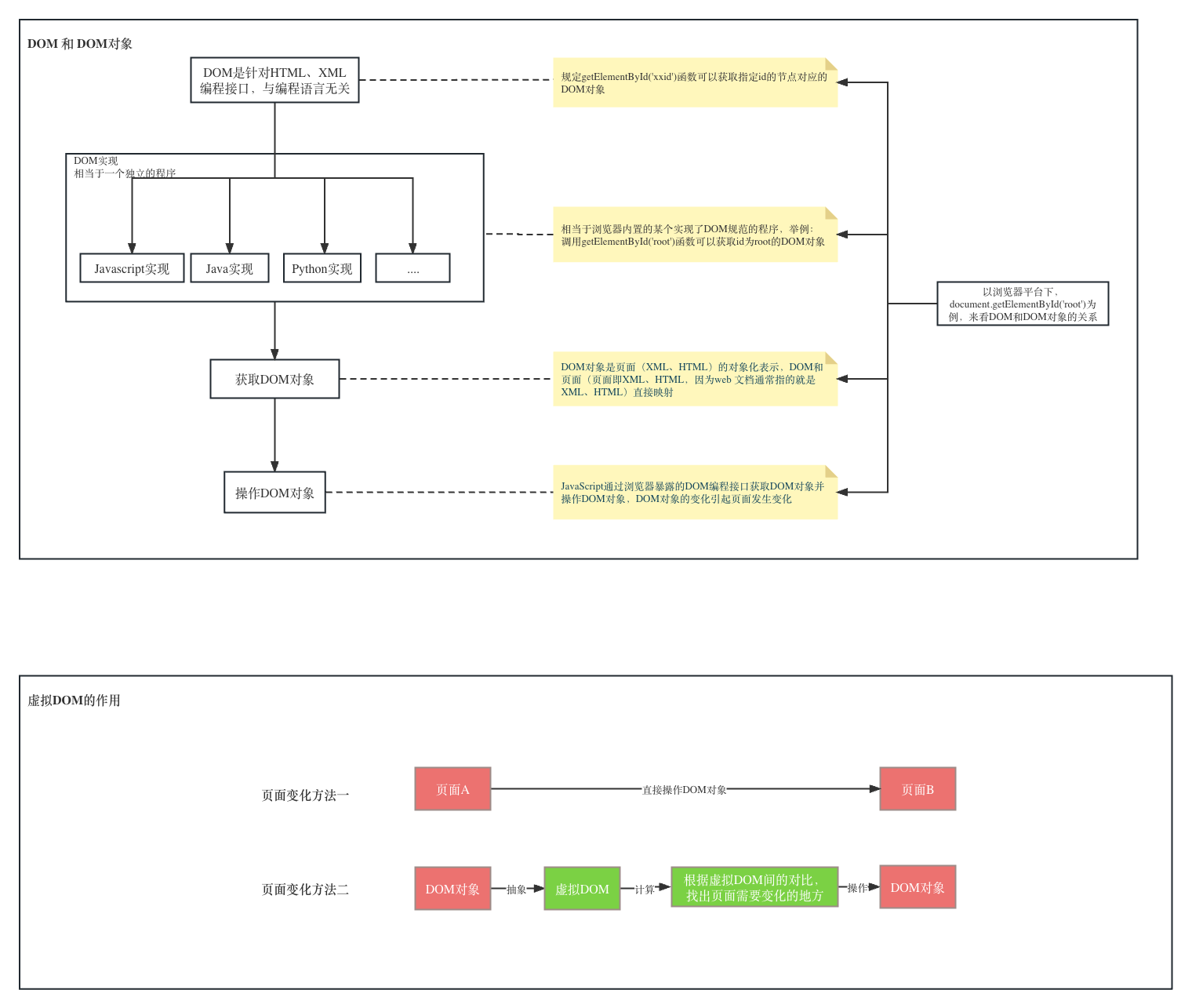
这几句话直接翻译过来是: DOM(Document Object Model)是编程接口,是什么的编程接口呢?是Web文档的编程接口。那什么是Web文档呢?一般来说Web文档是指XML或HTML文档,也就是说DOM是XML和HTML文档的编程接口。
DOM的作用
我们刚才了解到的DOM编程接口,有什么用呢?同样是MDN官方文档,有这样的描述:
It represents the page so that programs can change the document structure, style, and content. The DOM represents the document as nodes and objects; that way, programming languages can interact with the page. 原文链接
通过DOM来表示页面,能够方便程序对文档结构、样式、内容的改变。DOM以节点和对象的方式来表示文档,这样,程序语言就能够和页面进行交互。
看了官方文档感觉还是很抽象,我们在这里换个方式表达:
DOM具备两层含义
- 1.DOM是一种编程规范
- 2.DOM是对文档(HTML、XML)的对象化描述
接下来我们通过一个例子来对这两层含义进行一起解释:
举一个例子,下面这样一个html元素:
<div id="root" style="color: red;"><div>Hello Simple React</div></div>我们在浏览器的控制台下获取这个DOM节点:
document.getElementById('root')会发现直接将对应的html标签打印出来了,这是由于浏览器做了处理,直接将DOM对象转化成了html标签,因此我们将代码做一些调整:
let element = document.getElementById('root');
let obj = {}
for(let key in element){
obj[key] = element[key]
}
console.log(obj)会发现是一个由很多key value值组成的对象。这其实就是我们的DOM对象。
上面几个步骤,我们可以这样描述:通过document.getElementById('root')这样一个函数调用,得到了id为root的html节点的对象表示。而函数getElementById('root')并不是Javascript语言的提供的能力,只是调用了浏览器平台下暴露的接口,可以理解为我们调用了一个独立的程序,而这个独立的程序实现了DOM规范,当调用函数getElementById('root')时候,该独立程序返回了id为root的html节点的对象表示。至于我们调用的这个独立的程序,不管是用Javascript还是用Java、C++、Python等等都是可以的, 因此DOM只是一种编程规范,而这种规范是和具体编程语言无关的,可以通过很多语言来实现。只不过在浏览器环境下,我们可以通过JavaScript来调用这个独立的程序。
对于刚才介绍的内容,我们可以结合这张示意图进行理解: 
刚才我们在控制台执行这样的代码:
let element = document.getElementById('root');
let obj = {}
for(let key in element){
obj[key] = element[key]
}
console.log(obj)直观的感受到了,dom对象是一个成本很高的,属性数量非常之多。对前端程序而言, 当对大量dom进行操作的时候(当然这里的操作是指,对DOM属性、节点的增删改查),性能会成为一个压力。
关于DOM我们暂时就了解这么多,接下来我们来探索虚拟DOM。
概念:虚拟DOM
由于操作DOM对象的成本很高,因此引入了虚拟DOM,那虚拟DOM究竟是什么呢?简单的讲,虚拟DOM就是用于描述DOM对象的对象,与DOM对象不同的是,虚拟DOM只包括程序中所需要的属性,以刚才我们看到的DOM属性为例,一般来说其中绝大部份属性,在JavaScript程序中都是非必须的。以React为例,我们打印一个react元素,其对DOM进行描述的虚拟DOM大概有如下字段:
const element = {
$$typeof: REACT_ELEMENT_TYPE,
type,
key,
ref,
props,
_owner: owner,
};我们暂时不用关心这每个字段的含义,比如一个div标签<div></div>,其标签类型div可以用type表示,props会包含该标签的style、class等属性,至于key和ref是React需要用到的特殊字段,这里暂时不介绍,总之这简单的几个字段已经包括了程序执行所必须的信息,单从字段数量来看,和DOM相比,可以说就已经差别相当大了。
虚拟DOM是如何发挥作用呢?如果是一个普通的HTML静态页面,页面是不会发生任何变化,虚拟DOM则没有任何存在的必要,但是随着Web页面有了越来越复杂的交互性,我们的页面往往会随着时间或者事件的触发动态发生变化,这就意味着需要频繁的对DOM进行操作,就像我们这张图所示: 
如果没有引入虚拟DOM,那就只能通过直接操作DOM来进行页面的变化,而页面A到页面B,到底有多少变化,需要我们遍历DOM树,进行对比,才能知道如何变化,如果不这样对比就只能重新渲染整个页面,用户体验会非常糟糕。然而操作DOM对象的成本是很高的,很多的DOM对象,只是遍历属性就是很重的负担,这时候虚拟DOM就派上了用场。
就如图片所展示的,虚拟DOM是DOM对象的进一步抽象,代表了该DOM对象的关键信息,成本很低,利用低成本的虚拟DOM来计算需要更新哪些DOM对象,最后再根据计算的结果来操作真实的DOM对象。虚拟DOM的引入,大幅度的降低了计算成本。这里提到的对虚拟DOM进行计算操作,至于怎么对虚拟DOM进行计算怎么操作这时候充满疑惑也不要紧,我们在编写React源码的时候,会有直观的感受。